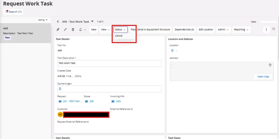
- I have created a request with status New after providing all required information. Under this request, I have created a connected task (Task ID: 351) with all mandatory details.
- Is there any standard functionality in IFS Service Management that allows me to release the task independently, while keeping the request in new status.


- In other words, can a task be released without releasing the parent request?